DALLA GESTIONE DELLE PRATICHE DI ET AUTORIZZAZIONI ALLA GENERAZIONE DEGLI ATTI
REPORT IMPAGINATI
CASO DI STUDIO PER L'IMPLEMENTAZIONE E LA DISTRIBUZIONE SU PIATTAFORMA AZIENDALE CLOUD DI REPORT IMPAGINATI RELATIVI AD ATTI ASSEMBLATI DA CONTENUTI RESIDENTI SU SORGENTI CLOUD O ON PREMISE
(Nunzio AMANZI novembre 2023)
L'implementazione del progetto ET AUTORIZZAZIONI prevedeva l'esigenza di automatizzare la redazione delle lettere di risposta al M.U.R. basandosi da una parte su un template predefinito e dall'altra assemblando nel modello i dati specifici di istruttoria generati nell'ambito del procedimento.
Questa esigenza trova una prima soddisfazione nella tipiche funzioni di Mail Merge di MS Word.
Tuttavia l'ingegnerizzazione di Word non prevede la connessione a sorgenti dati on cloud; la stessa funzionalita' non e' disponibile in Word on line.
In aggiunta l'eventuale utilizzo obbligato di un'installazione Word locale avrebbe introdotto vincoli di setup e di utilizzo dipendenti dalle postazioni clienti degli utenti.
Il superamento delle limitazioni presenti in MS Word e l'obiettivo di centralizzare tutte le funzionalita' on cloud hanno avviato un caso di studio su soluzioni alternative basate sull'utilizzo di report impaginati serviti on cloud.
Cosa e' un report impaginato
Il report impaginato e' un particolare documento finalizzato alla stampa e alla presentazione di informazioni a carattere modulare - ripetitivo.
Le informazioni interessano contenuti di varia forma e sostanza, tipicamente residenti in sorgenti di diversa natura, che vengono dinamicamente assemblati in pagine di report secondo le logiche definite in fase di progettazione.
I contenuti attengono per esempio ai campi di una tabella di database ma possono essere costituiti anche da oggetti visivi e grafici di B.I. ovvero da illustrazioni o forme geometriche.
Per tali connotazioni il report impaginato si presta come strumento di output assemblato idoneo nei processi a carattere giuridico-amministrativo la cui istruttoria, condotta su informazioni residenti su basi dati, richieda l'emissione automatizzata di atti.
Alcuni casi tipo di applicazione sono:
- contratti
- lettere di incarico
- lettere di trasmissione
- fatture
- moduli di valutazione e diagnostica
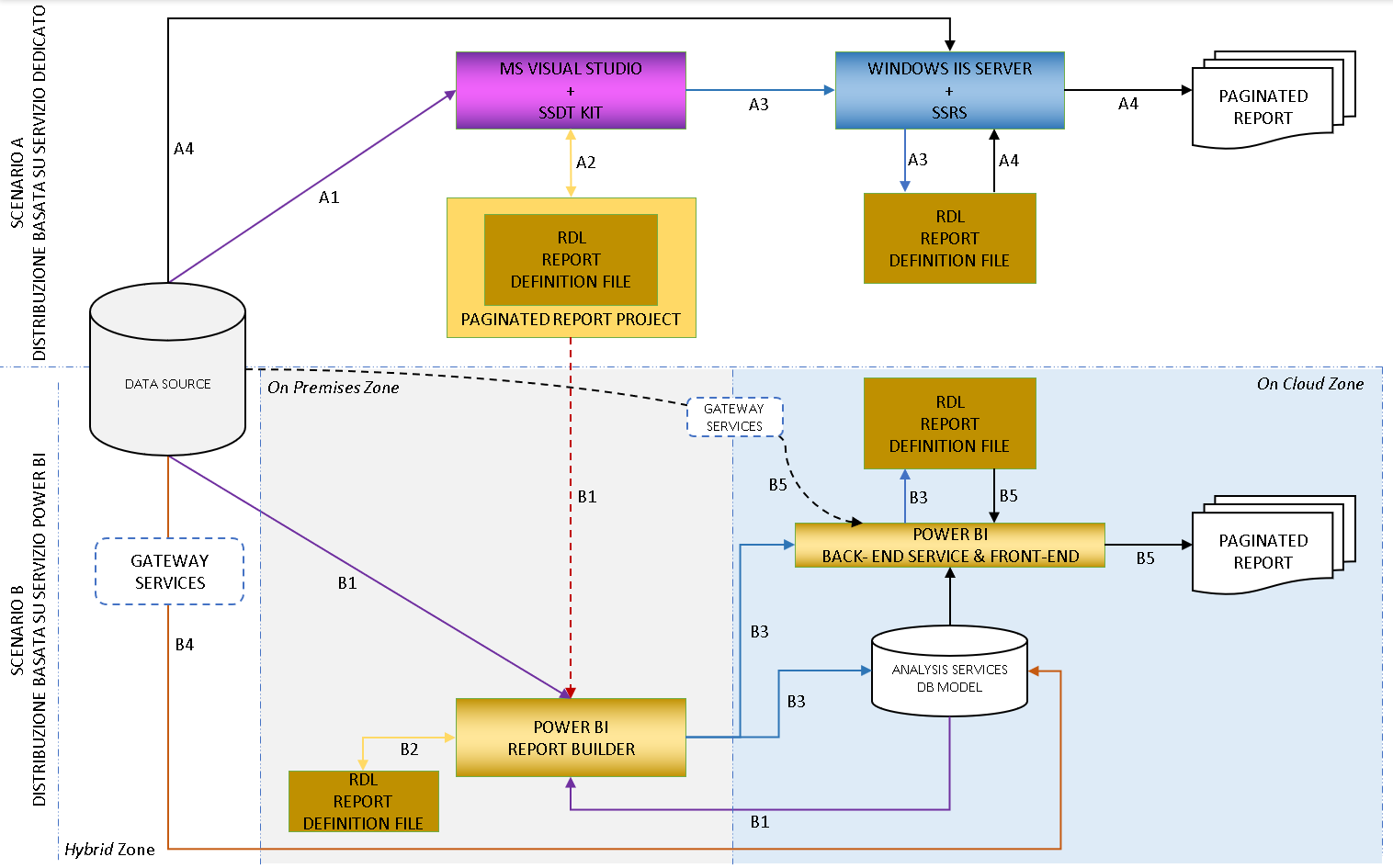
I report impaginati sono strumenti di output tipicamente offerti dalle varie suite di gestione dei database e si basano sulle rispettive tecnologie proprietarie.
Microsoft offre una soluzione aperta basata sul servizio web SQL Server Reporting Services che consente la pubblicazione di report basati su sorgenti di dati di vario engine.
Tuttavia questi scenari di serving richiedono generalmente un'implementazione on premises ove l'infrastruttura di reportistica sia integrata, ben connessa, con le sorgenti di dati e non delocalizzata dalle stesse.
Viceversa l'infrastruttura di MS Power BI supporta i report impaginati nello scenario tipico di servire i documenti on cloud svincolandoli dalle rispettive sorgenti.
Il caso di studio ha interessato quindi le valutazioni di fattibilita' sullo svilupppo e pubblicazione di report impaginati basati su piattaforma cloud aziendale Microsoft 365 e assemblati da contenuti residenti su sorgenti di dati on cloud ovvero on premise.




Acquisizione degli atti
Il sistema implementa le funzionalita' di report impaginati offerte da MS Power BI per la distribuzione on cloud delle lettere di risposta al MUR.
Gli atti sono automaticamente assemblati sulla base delle informazioni istruttorie definite nelle relative sorgenti dei dati.
L'implementazione ha quindi costituito un "caso di studio" di un modello implementativo rispondente a diverse finalita' di applicazione in ambito giuridico-amministrativo, dalla redazione di contratti e lettere di incarico, alla distribuzione di fatture, report di diagnostica e atti di varia natura generalmente assemblati da contenuti residenti in basi dati on premises o on cloud
Distribuzione degli atti
Gli atti predisposti come report impaginati sono serviti dalla componente Sql Server Reporting Services di Power BI.
Per default sono quindi accessibili nell'ambito del front-end web di Power BI; come per i report di analisi possono pero' essere incorporati nell'applicazione MS TEAMS.
La finestra di visualizzazione del report impaginato offre all'utente le peculiari funzionalita':
- definizioni di parametri filtro;
- navigazione tra le singole pagine del report;
- presentazione del report in modalita' pagina di anteprima di stampa o pagina web;
- export delle pagine in diversi formati di office automation per le ulteriori esigenze di modifica/rifinitura post produzione
